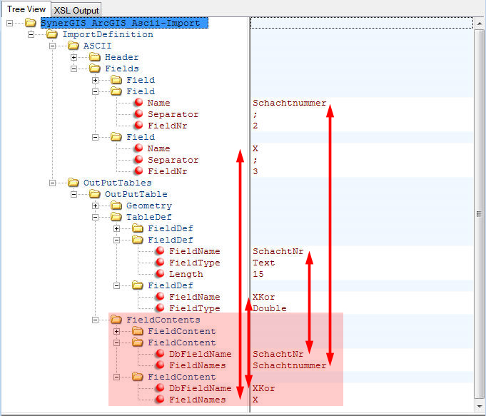
FieldContents
Unter dem Ordner Fieldcontents erfolgt die Definition, wie die Inhalte aus der Importdatei (FieldNames) auf die Attribute der Feature-Class übertragen werden sollen. Für jedes Feld (Ordner Fields) bzw. für jedes Attribut der Feature-Class (Ordner FieldDef) wird ein Ordner Fieldcontent erzeugt.

Konfiguration - Fieldcontents
Das Attribut FieldNames ist der Name des Feldes (Ordner Field), das die Definition für das Auslesen der Daten der Spalte aus der Importdatei beinhaltet.
Über das Attribut DbFieldname wird das Attribut der Feature-Class bestimmt, in die der Wert aus der Importdatei (Attribut FieldNames) geschrieben wird.